使用场景:平台可创建多个独立小程序同时运营,支持平台多小程序、区域代理独立小程序、商家独立小程序。
支付方式支持:跟随平台支付方式、独立配置支付方式。
1、独立小程序
1.1创建独立小程序
如图所示创建独立小程序, 当关联角色为代理或商户时,需绑定某个代理或者商户


1.2独立小程序设置

1.2.1通用设置
设置独立小程序的首页地址和支付方式


1.2.2微信小程序设置




2、独立小程序功能预览
下图为某个代理下的独立小程序, 仅显示该代理下的商户

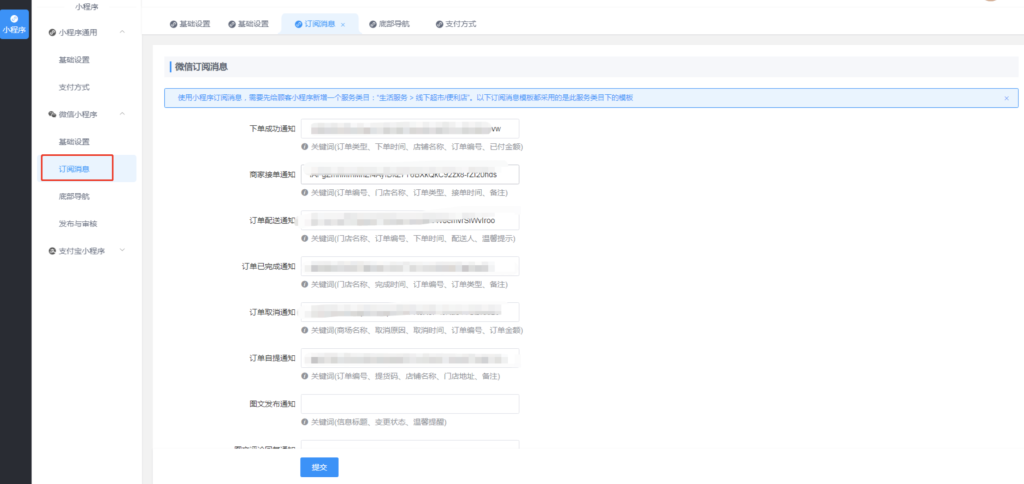
下图为独立小程序的订阅消息展示

下图为独立小程序借用平台小程序通过半屏跳转的方式进行支付

© 版权声明
文章版权归作者所有,未经允许请勿转载。
THE END

![外卖跑腿系统-最新版本V66.8.0更新日志[2025-11-26][更新日志]-爱夜猫](https://www.aiyemao.com/wp-content/uploads/2025/09/更新日志.jpg)
暂无评论内容