电子合同插件

功能说明:帮助平台和商户通过线上的方式签署商户入驻平台细则电子合同

1、设置

1.1创建企业

a0d583455d07158c3dc8c1d1a25e1474_20250219065541393-1024x459

88d8fe3710eb1b5628ef6ee91bc6f151_20250219065607882-1024x458

法人进行认证&授权

9ee9b960f1bd975b1c9711e7d8a09be1_20250219065624568-1024x544

1.2创建印章

cf28fa6fcdba002d7c53910dbd24d39f_20250219065645308-1024x415

1dfedccf5ec4f2162cffd8f8a53d77ea_20250219065704854-1024x459

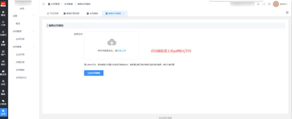
1.3创建合同模板

fe3861fb1b2e1209bc5defdce6066a15_20250219065748884-1024x418

fb12506249a52921fbf69f67dfaa8024_20250219065806626-1024x417

image

1.4合同签约方

合同签约方有两种添加方式,平台添加和商户添加

1.4.1 平台添加

c03f0b717210ba04b48b5c73b80d5033_20250219065908385-1024x462

image

1.4.2商户后台添加

556a3766eb7fde27a00dc2e1b74d4446_20250219070002876-1024x443

2、签署合同

2.1创建合同

b84a8071c12ec8fa1df4aaa878720393_20250219070039214-1024x460

4b7efe17f7a6a4d166bead858facf421_20250219070058238-1024x463

2.3签署合同

ed44d061caa204c2da90a4c64eed6bac_20250219070158517-1024x459

可通过网页签署或者支付宝扫码进行签署

899b8474f6becf04da586e1c2c995f09_20250219070211799-1024x525

© 版权声明
THE END
喜欢就支持一下吧
点赞13 分享
评论 抢沙发

请登录后发表评论

    暂无评论内容